
Navox Agents
Specialist AI engineering team for Claude Code
About Navox Agents
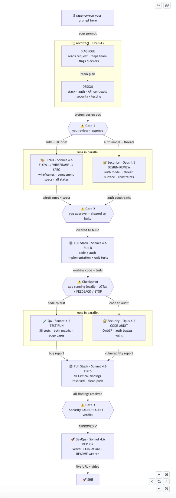
Navox Agents is an innovative AI development tool designed for developers and AI engineers who work with Claude Code. It provides a team of eight specialized AI agents that collaborate seamlessly, mimicking a real-world engineering team. The system is orchestrated by an Architect agent, which manages the workflow through structured briefs passed between agents, ensuring efficient task execution. Human oversight is integrated with three human gates that pause the process for user approval before critical actions, adding an extra layer of control and safety. The tool deploys effortlessly to Vercel and emphasizes privacy by keeping code local, with context isolation that minimizes token usage—only 26% of context is used over 8 hours of work. It’s completely free, open source under MIT license, and requires no platform or login, making it accessible and secure for individual developers and small teams alike.
Screenshots





Pros
- ✓Free and open source with MIT license
- ✓No login or platform dependency, ensuring privacy
- ✓Seamless deployment to Vercel
- ✓Structured, team-like workflow with human oversight
- ✓Minimal token usage for cost efficiency
Cons
- ✗Limited to Claude Code environment, reducing flexibility
- ✗Potential learning curve for managing multi-agent workflows
- ✗No dedicated support or community forums at launch
Use Cases
Pricing
Free and open source, with no cost for use. It is licensed under MIT, making it accessible for individual developers and small teams without financial barriers.
Quick Info
Topics
Alternatives
Similar Tools in Developer Tools
Embed Badge
Add this badge to your website to show that Navox Agents is featured on Visalytica.
<a href="https://www.visalytica.com/tool/navox-agents" target="_blank" rel="noopener noreferrer" style="display:inline-flex;align-items:center;gap:6px;padding:6px 14px;background:#7c3aed;color:#fff;border-radius:8px;font-family:-apple-system,system-ui,sans-serif;font-size:13px;font-weight:600;text-decoration:none;transition:background .2s" onmouseover="this.style.background='#6d28d9'" onmouseout="this.style.background='#7c3aed'"><svg width="14" height="14" viewBox="0 0 24 24" fill="none" stroke="currentColor" stroke-width="2.5" stroke-linecap="round" stroke-linejoin="round"><path d="M12 20V10"/><path d="M18 20V4"/><path d="M6 20v-4"/></svg>Featured on Visalytica</a>